* *   J e e v e S   *   *

Audio Services

 
Location Recordings     Mixing     Editing     Sound Manipulation
*   *
*
Home
About Us
Mission Vision and Values
Reference Sites
Services
What's New
Contact Us
* * *

Recording the opening "pop" of a wine bottle

Technical Details

Go To http://www.rode.com.au/specsnt2/ Go To http://www.rode.com.au/specsnt2/ Go To http://www.spiritbysoundcraft.com Go To http://www.joemeek.net/joemeek/products/vc1qinfo.htm Go To http://www.motu.com/english/other/MOTUProducts.html Go To http://www.joemeek.net/joemeek/products/vc1qinfo.htm Go To http://www.mackie.com/Products/HR824.asp Go To http://www.mackie.com/Products/HR824.asp
*

There is little justification for recording a fraction-of-a-second sound-effect in stereo, and the final .WAV file was produced in mono to keep the file size as low as possible. But, while recording the pop, we decided to record these other sounds too:

  1. Screwing in the cork-screw
  2. The "pop" as the cork is removed from the bottle
  3. Removing the cork from the cork-screw
  4. Pouring two glasses of wine
  5. The "chink" of two glasses beign touched together

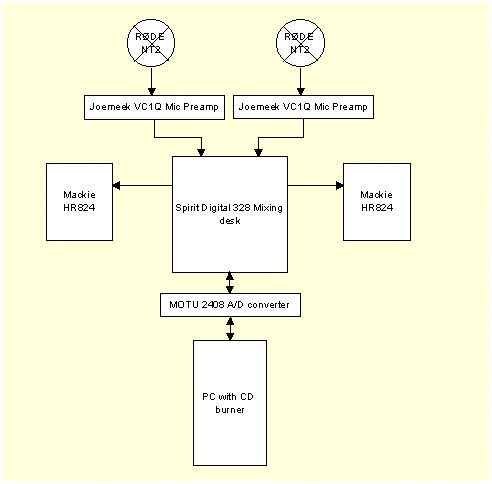
Pouring wine into two glasses could have a meaningful stereo image, so we used a pair of Rhode NT2 large diaphragm condenser microphones in a standard co-incident stereo pair configuration, about 1 metre from the action.

The process of setting recording levels was great fun and involved opening several wine bottles and pouring their contents!

* * *

Joemeek VC1Q microphone pre-amps were used on each channel. Tone controls and enhancer were switched out, but compression was switched in at about 2:1 with a medium threshold, fast attack (1ms) and 1 second release.

Analogue to digital conversion was performed at 24 bit, 44.1K using channels of the Spirit 328 console. The digital signal was taken via a MOTU 2408 direct to hard disk under the control of Steinberg Wavelab 3.

Each bottle opening was recorded, and checked for level overloads. Once a clean recording was achieved, this "take" was retained.

The final stereo "take" was archived to CD ROM, then Wavelab was used to trim the very brief "pop" from the remainder of the recording. The final duration of about half a second was mainly the reverberation tail. The file was normalised, and Apogee UV22 dither applied to reduce to 16 bit, then re-sampled to an 11k .WAV file optimised file size.

  *  
*
*
*
*   *

Whatever your audio needs, let JeeveS help you find a cost-effective solution.
Jeeves Audio Services       ABN 244 922 738 10